Import stažitelných šablon z internetu do IQ sestav zvířat
Související rozcestníky | Hlavní rozcestník | Evidence zvířat | Sestavy
Na internetu je několik šablon IQ sestav zvířat, které je možné si do WinFASu stáhnout.
Jedná se o šablony pro efektivní využití, porovnání stavů, atp. Pro sestavu IQ Pohybů jsou to například Obratovky, Aktuální stavy zvířat, kontroly, Inventura, Přehledy prodejů, nákupů a další.
Tyto šablony si lze jednoduše stáhnout přímo do programu, kde budou ihned připraveny k užití. Pro stáhnutí šablon postupujte dle návodu.
Návod:
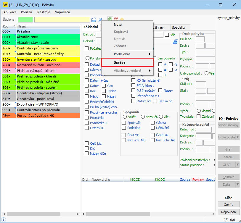
- 1. Spusťte si sestavu do niž chcete importovat nové šablony, např. IQ Pohybů (33SP).
- 2. Klepněte na ikonu "Šablon" pravým tlačítkem myši a zvolte možnost "Správa"
- 3. V okně Správa šablon klikněte na šipku vedle tlačítka "Import" a zvolte možnost "z Internetu"
- 4. Poté je třeba zatrhnout z dostupných šablon požadovanou skupinu a kliknout na tlačítko "OK".
- 5. Následně vyberete šablony pro import do programu. Výběr potvrďte tlačítkem "OK".
Pozn.: V případě, že šablony nefungují správně, nebo se nepodaří šablony z internetu stáhnout, prosím kontaktujte podporu modulu Zvířata.










